服务暴露(二)之远程暴露(Dubbo)
本文基于 Dubbo 2.6.1 版本,望知悉。
1. 概述
在 《精尽 Dubbo 源码分析 —— 服务暴露(一)之本地暴露(Injvm)》 一文中,我们已经分享了本地暴露服务。在本文中,我们来分享远程暴露服务。在 Dubbo 中提供多种协议( Protocol ) 的实现,大体流程一致,本文以 Dubbo Protocol 为例子,这也是 Dubbo 的默认协议。
如果不熟悉该协议的同学,可以先看看 《Dubbo 使用指南 —— dubbo://》 ,简单了解即可。
特性
缺省协议,使用基于 mina 1.1.7 和 hessian 3.2.1 的 remoting 交互。
- 连接个数:单连接
- 连接方式:长连接
- 传输协议:TCP
- 传输方式:NIO 异步传输
- 序列化:Hessian 二进制序列化
- 适用范围:传入传出参数数据包较小(建议小于100K),消费者比提供者个数多,单一消费者无法压满提供者,尽量不要用 dubbo 协议传输大文件或超大字符串。
- 适用场景:常规远程服务方法调用
相比本地暴露,远程暴露会多做如下几件事情:
- 启动通信服务器,绑定服务端口,提供远程调用。
- 向注册中心注册服务提供者,提供服务消费者从注册中心发现服务。
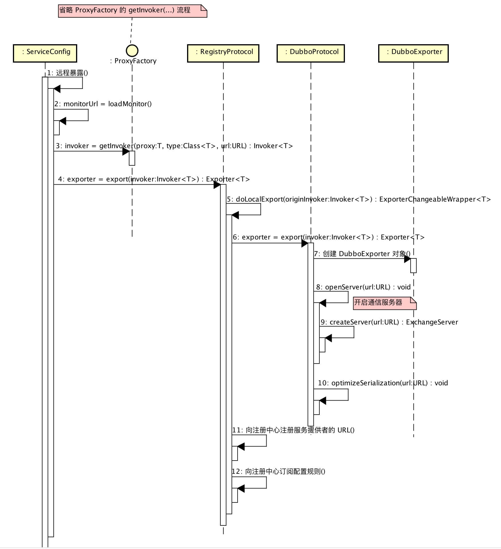
2. 远程暴露
远程暴露服务的顺序图如下:
远程暴露顺序图
在 #doExportUrlsFor1Protocol(protocolConfig, registryURLs) 方法中,涉及远程暴露服务的代码如下:
```plain text plain 1: // 服务远程暴露 2: // export to remote if the config is not local (export to local only when config is local) 3: if (!Constants.SCOPE_LOCAL.toString().equalsIgnoreCase(scope)) { 4: if (logger.isInfoEnabled()) { 5: logger.info(“Export dubbo service “ + interfaceClass.getName() + “ to url “ + url); 6: } 7: if (registryURLs != null && !registryURLs.isEmpty()) { 8: for (URL registryURL : registryURLs) { 9: // “dynamic” :服务是否动态注册,如果设为false,注册后将显示后disable状态,需人工启用,并且服务提供者停止时,也不会自动取消册,需人工禁用。 10: url = url.addParameterIfAbsent(“dynamic”, registryURL.getParameter(“dynamic”)); 11: // 获得监控中心 URL 12: URL monitorUrl = loadMonitor(registryURL); // TODO 芋艿,监控 13: if (monitorUrl != null) { 14: url = url.addParameterAndEncoded(Constants.MONITOR_KEY, monitorUrl.toFullString()); 15: } 16: if (logger.isInfoEnabled()) { 17: logger.info(“Register dubbo service “ + interfaceClass.getName() + “ url “ + url + “ to registry “ + registryURL); 18: } 19: // 使用 ProxyFactory 创建 Invoker 对象 20: Invoker<?> invoker = proxyFactory.getInvoker(ref, (Class) interfaceClass, registryURL.addParameterAndEncoded(Constants.EXPORT_KEY, url.toFullString())); 21: 22: // 创建 DelegateProviderMetaDataInvoker 对象 23: DelegateProviderMetaDataInvoker wrapperInvoker = new DelegateProviderMetaDataInvoker(invoker, this); 24: 25: // 使用 Protocol 暴露 Invoker 对象 26: Exporter<?> exporter = protocol.export(wrapperInvoker); 27: // 添加到 exporters 28: exporters.add(exporter); 29: } 30: } else { // 用于被服务消费者直连服务提供者,参见文档 http://dubbo.apache.org/zh-cn/docs/user/demos/explicit-target.html 。主要用于开发测试环境使用。 31: // 使用 ProxyFactory 创建 Invoker 对象 32: Invoker<?> invoker = proxyFactory.getInvoker(ref, (Class) interfaceClass, url); 33: 34: // 创建 DelegateProviderMetaDataInvoker 对象 35: DelegateProviderMetaDataInvoker wrapperInvoker = new DelegateProviderMetaDataInvoker(invoker, this); 36: 37: // 使用 Protocol 暴露 Invoker 对象 38: Exporter<?> exporter = protocol.export(wrapperInvoker); 39: // 添加到 exporters 40: exporters.add(exporter); 41: } 42: }
1
2
3
4
5
6
7
8
9
10
11
12
13
14
15
16
17
18
19
20
21
22
23
24
25
26
27
28
29
30
31
32
33
34
35
36
37
38
39
40
41
42
43
44
45
46
47
48
49
50
51
52
53
54
55
56
57
58
59
60
61
62
63
64
65
66
67
68
69
70
71
72
73
74
75
76
77
---
- 第 30 至 41 行:**大体和【第 7 至 29 行】逻辑相同**[《Dubbo 用户指南 —— 直连提供者》](http://dubbo.apache.org/zh-cn/docs/user/demos/explicit-target.html)**开发及测试环境下**
。差别在于,当配置注册中心为
“N/A”
时,表示即使远程暴露服务,也不向注册中心注册。这种方式用于被服务消费者直连服务提供者,参见
文档。
在
,经常需要绕过注册中心,只测试指定服务提供者,这时候可能需要点对点直连,点对点直联方式,将以服务接口为单位,忽略注册中心的提供者列表,A 接口配置点对点,不影响 B 接口从注册中心获取列表。
- 第 8 行:循环祖册中心 URL 数组
registryURLs
。
- 第 10 行:**falsedisable**
“dynamic”
配置项,服务是否动态注册。如果设为
,注册后将显示后
状态,需人工启用,并且服务提供者停止时,也不会自动取消册,需人工禁用。
- 第 12 行:调用
#loadMonitor(registryURL)
方法,获得监控中心 URL 。
- 在 [「2.1 loadMonitor」](http://svip.iocoder.cn/Dubbo/service-export-remote-dubbo/#)
小节,详细解析。
- 第 13 至 15 行:调用 [URL#addParameterAndEncoded(key, value)](https://github.com/YunaiV/dubbo/blob/c635dd1990a1803643194048f408db310f06175b/dubbo-common/src/main/java/com/alibaba/dubbo/common/URL.java#L891-L896)**并且需要编码包含了监控中心的配置**
方法,将监控中心的 URL 作为
“monitor”
参数添加到服务提供者的 URL 中,
。通过这样的方式,服务提供者的 URL 中,
。
- 第 20 行:调用 [URL#addParameterAndEncoded(key, value)](https://github.com/YunaiV/dubbo/blob/c635dd1990a1803643194048f408db310f06175b/dubbo-common/src/main/java/com/alibaba/dubbo/common/URL.java#L891-L896)**包含了服务提供者的配置**
方法,将服务体用这的 URL 作为
“export”
参数添加到注册中心的 URL 中。通过这样的方式,注册中心的 URL 中,
。
- 第 20 行:调用
ProxyFactory#getInvoker(proxy, type, url)
方法,创建 Invoker 对象。该 Invoker 对象,执行
#invoke(invocation)
方法时,内部会调用 Service 对象(
ref
)对应的调用方法。
- 详细的实现,后面单独写文章分享。
- 为什么传递的是**注册中心的 URL**
呢?下文会详细解析。
- 第 23 行:创建 [com.alibaba.dubbo.config.invoker.DelegateProviderMetaDataInvoker](https://github.com/YunaiV/dubbo/blob/c635dd1990a1803643194048f408db310f06175b/dubbo-config/dubbo-config-api/src/main/java/com/alibaba/dubbo/config/invoker/DelegateProviderMetaDataInvoker.java)
对象。该对象在 Invoker 对象的基础上,增加了当前服务提供者 ServiceConfig 对象。
- 第 26 行:调用
Protocol#export(invoker)
方法,暴露服务。
- 此处 Dubbo SPI **自适应好处自动**
的特性的
就出来了,可以
根据 URL 参数,获得对应的拓展实现。例如,
invoker
传入后,根据
invoker.url
自动获得对应 Protocol 拓展实现为 DubboProtocol 。
- 实际上,Protocol 有两个 Wrapper 拓展实现类: ProtocolFilterWrapper、ProtocolListenerWrapper 。所以,
#export(…)
方法的调用顺序是:
- **Protocol$Adaptive => ProtocolFilterWrapper => ProtocolListenerWrapper => RegistryProtocol**
- =>
- **Protocol$Adaptive => ProtocolFilterWrapper => ProtocolListenerWrapper => DubboProtocol**
- 也就是说,**这一条大的调用链,包含两条小的调用链**
。原因是:
- 首先,传入的是注册中心的 URL ,通过 Protocol$Adaptive 获取到的是 RegistryProtocol 对象。
- 其次,RegistryProtocol 会在其
#export(…)
方法中,使用服务提供者的 URL ( 即注册中心的 URL 的
export
参数值),再次调用 Protocol$Adaptive 获取到的是 DubboProtocol 对象,进行服务暴露。
- **为什么是这样的顺序AOP**
?通过这样的顺序,可以实现类似
的效果,在本地服务器启动完成后,再向注册中心注册。伪代码如下:
```plain text
plain RegistryProtocol#export(...) { // 1. 启动本地服务器 DubboProtocol#export(...); // 2. 向注册中心注册。 }
```plain text + 这也是为什么上文提到的 “为什么传递的是注册中心的 URL 呢?” 的原因。
- 如果无法理解,在
「3. Protocol」 在解析代码,进一步理顺。 ```
- 第 28 行:添加到 exporters 集合中。
2.1 loadMonitor
友情提示,监控中心不是本文的重点,简单分享下该方法的逻辑。可直接跳过。
#loadMonitor(registryURL) 方法,加载监控中心 com.alibaba.dubbo.common.URL 数组。代码如下:
```plain text plain 1: /** 2: * 加载监控中心 URL 3: * 4: * @param registryURL 注册中心 URL 5: * @return 监控中心 URL 6: */ 7: protected URL loadMonitor(URL registryURL) { 8: // 从 属性配置 中加载配置到 MonitorConfig 对象。 9: if (monitor == null) { 10: String monitorAddress = ConfigUtils.getProperty(“dubbo.monitor.address”); 11: String monitorProtocol = ConfigUtils.getProperty(“dubbo.monitor.protocol”); 12: if ((monitorAddress == null || monitorAddress.length() == 0) && (monitorProtocol == null || monitorProtocol.length() == 0)) { 13: return null; 14: } 15: 16: monitor = new MonitorConfig(); 17: if (monitorAddress != null && monitorAddress.length() > 0) { 18: monitor.setAddress(monitorAddress); 19: } 20: if (monitorProtocol != null && monitorProtocol.length() > 0) { 21: monitor.setProtocol(monitorProtocol); 22: } 23: } 24: appendProperties(monitor); 25: // 添加 interface dubbo timestamp pid 到 map 集合中 26: Map<String, String> map = new HashMap<String, String>(); 27: map.put(Constants.INTERFACE_KEY, MonitorService.class.getName()); 28: map.put(“dubbo”, Version.getVersion()); 29: map.put(Constants.TIMESTAMP_KEY, String.valueOf(System.currentTimeMillis())); 30: if (ConfigUtils.getPid() > 0) { 31: map.put(Constants.PID_KEY, String.valueOf(ConfigUtils.getPid())); 32: } 33: // 将 MonitorConfig ,添加到 map 集合中。 34: appendParameters(map, monitor); 35: // 获得地址 36: String address = monitor.getAddress(); 37: String sysaddress = System.getProperty(“dubbo.monitor.address”); 38: if (sysaddress != null && sysaddress.length() > 0) { 39: address = sysaddress; 40: } 41: // 直连监控中心服务器地址 42: if (ConfigUtils.isNotEmpty(address)) { 43: // 若不存在 protocol 参数,默认 “dubbo” 添加到 map 集合中。 44: if (!map.containsKey(Constants.PROTOCOL_KEY)) { 45: if (ExtensionLoader.getExtensionLoader(MonitorFactory.class).hasExtension(“logstat”)) { 46: map.put(Constants.PROTOCOL_KEY, “logstat”); 47: } else { 48: map.put(Constants.PROTOCOL_KEY, “dubbo”); 49: } 50: } 51: // 解析地址,创建 Dubbo URL 对象。 52: return UrlUtils.parseURL(address, map); 53: // 从注册中心发现监控中心地址 54: } else if (Constants.REGISTRY_PROTOCOL.equals(monitor.getProtocol()) && registryURL != null) { 55: return registryURL.setProtocol(“dubbo”).addParameter(Constants.PROTOCOL_KEY, “registry”).addParameterAndEncoded(Constants.REFER_KEY, StringUtils.toQueryString(map)); 56: } 57: return null; 58: }
1
2
3
4
5
6
7
8
9
10
11
12
13
14
15
16
17
18
19
20
21
22
23
24
25
26
27
28
29
30
31
32
33
34
35
36
37
38
39
40
41
42
43
44
45
46
47
48
49
50
51
52
53
54
55
56
57
58
59
60
61
62
63
64
65
66
67
---
- 第 8 至 24 行:从**属性配置**
中,加载配置到 MonitorConfig 对象。
- 第 25 至 32 行:添加
interface
dubbo
timestamp
pid
到
map
集合中。
- 第 34 行:调用
#appendParameters(map, config)
方法,将 MonitorConfig ,添加到
map
集合中。
- 第 35 至 40 行:获得**监控中心**
的地址。
- 第 42 行:当 **直连监控中心服务器地址的情况**
address
非空时,
。
- 第 43 至 50 行:若不存在
protocol
参数,缺省默认为 “dubbo” ,并添加到
map
集合中。
- 第 44 至 55 行:**可以忽略**
。因为,
logstat
这个拓展实现已经不存在。
- 第 52 行:调用 [UrlUtils#parseURL(address, map)](https://github.com/YunaiV/dubbo/blob/8de6d56d06965a38712c46a0220f4e59213db72f/dubbo-common/src/main/java/com/alibaba/dubbo/common/utils/UrlUtils.java#L30-L145)
方法,解析
address
,创建 Dubbo URL 对象。
- 已经添加了代码注释,胖友点击链接查看。
- 第 54 至 56 行:当 **从注册中心发现监控中心地址**
protocol = registry
时,并且注册中心 URL 非空时,
。以
registryURL
为基础,创建 URL :
- protocol = dubbo
- parameters.protocol = registry
- parameters.refer = map
- 第 57 行:**无注册中心**
,返回空。
- ps :后续会有文章,详细分享。
# 3. Protocol
本文涉及的 Protocol 类图如下:

Protocol 类图
## 3.1 ProtocolFilterWrapper
接 [《精尽 Dubbo 源码分析 —— 服务暴露(一)之本地暴露(Injvm)》「 3.2 ProtocolFilterWrapper」](http://svip.iocoder.cn/Dubbo/service-export-local/?self=) 小节。
#export(invoker) 方法,代码如下:
```plain text
plain 1: public <T> Exporter<T> export(Invoker<T> invoker) throws RpcException { 2: // 注册中心 3: if (Constants.REGISTRY_PROTOCOL.equals(invoker.getUrl().getProtocol())) { 4: return protocol.export(invoker); 5: } 6: // 建立带有 Filter 过滤链的 Invoker ,再暴露服务。 7: return protocol.export(buildInvokerChain(invoker, Constants.SERVICE_FILTER_KEY, Constants.PROVIDER)); 8: }
- 第 2 至 5 行:当 注册中心的 URL invoker.url.protocl = registry , ,无需创建 Filter 过滤链。
- 第 7 行:调用 #buildInvokerChain(invoker, key, group) 方法,创建带有 Filter 过滤链的 Invoker 对象。
- 第 7 行:调用 protocol#export(invoker) 方法,继续暴露服务。
- 在 RegistryProtocol 中,会调用 第 7 行 DubboProtocol#export(…) 方法时,会走【 】的流程。
3.2 RegistryProtocol
com.alibaba.dubbo.registry.integration.RegistryProtocol ,实现 Protocol 接口,注册中心协议实现类。
3.2.1 属性
属性相关,代码如下:
友情提示,仅包含本文涉及的属性。
```plain text plain // … 省略部分和本文无关的属性。 /** * 单例。在 Dubbo SPI 中,被初始化,有且仅有一次。 */ private static RegistryProtocol INSTANCE; /** * 绑定关系集合。 * * key:服务 Dubbo URL */ // To solve the problem of RMI repeated exposure port conflicts, the services that have been exposed are no longer exposed. // 用于解决rmi重复暴露端口冲突的问题,已经暴露过的服务不再重新暴露 // providerurl <–> exporter private final Map<String, ExporterChangeableWrapper<?» bounds = new ConcurrentHashMap<String, ExporterChangeableWrapper<?»(); /** * Protocol 自适应拓展实现类,通过 Dubbo SPI 自动注入。 */ private Protocol protocol; /** * RegistryFactory 自适应拓展实现类,通过 Dubbo SPI 自动注入。 */ private RegistryFactory registryFactory; public RegistryProtocol() { INSTANCE = this; } public static RegistryProtocol getRegistryProtocol() { if (INSTANCE == null) { ExtensionLoader.getExtensionLoader(Protocol.class).getExtension(Constants.REGISTRY_PROTOCOL); // load } return INSTANCE; }
1
2
3
4
5
6
7
8
9
10
11
12
13
14
15
16
17
18
19
20
21
22
---
- INSTANCE**静态**
属性,单例。通过 Dubbo SPI 加载创建,有且仅有一次。
- #getRegistryProtocol()**静态**
方法,获得单例。
- bounds**服务提供者 URL**
属性,绑定关系集合。其中,Key 为
。
- protocol
属性,Protocol 自适应拓展实现类,通过 Dubbo SPI 自动注入。
- registryFactory
属性,自适应拓展实现类,通过 Dubbo SPI 自动注入。
- 用于创建注册中心 Registry 对象。
### 3.2.2 export
本文涉及的 #export(invoker) 方法,代码如下:
```plain text
plain 1: public <T> Exporter<T> export(final Invoker<T> originInvoker) throws RpcException { 2: // 暴露服务 3: // export invoker 4: final ExporterChangeableWrapper<T> exporter = doLocalExport(originInvoker); 5: 6: // 获得注册中心 URL 7: URL registryUrl = getRegistryUrl(originInvoker); 8: 9: // 获得注册中心对象 10: // registry provider 11: final Registry registry = getRegistry(originInvoker); 12: 13: // 获得服务提供者 URL 14: final URL registedProviderUrl = getRegistedProviderUrl(originInvoker); 15: 16: //to judge to delay publish whether or not 17: boolean register = registedProviderUrl.getParameter("register", true); 18: 19: // 向本地注册表,注册服务提供者 20: ProviderConsumerRegTable.registerProvider(originInvoker, registryUrl, registedProviderUrl); 21: 22: // 向注册中心注册服务提供者(自己) 23: if (register) { 24: register(registryUrl, registedProviderUrl); 25: ProviderConsumerRegTable.getProviderWrapper(originInvoker).setReg(true); // 标记向本地注册表的注册服务提供者,已经注册 26: } 27: 28: // 使用 OverrideListener 对象,订阅配置规则 29: // Subscribe the override data 30: // FIXME When the provider subscribes, it will affect the scene : a certain JVM exposes the service and call the same service. Because the subscribed is cached key with the name of the service, it causes the subscription information to cover. 31: final URL overrideSubscribeUrl = getSubscribedOverrideUrl(registedProviderUrl); 32: final OverrideListener overrideSubscribeListener = new OverrideListener(overrideSubscribeUrl, originInvoker); 33: overrideListeners.put(overrideSubscribeUrl, overrideSubscribeListener); 34: registry.subscribe(overrideSubscribeUrl, overrideSubscribeListener); 35: //Ensure that a new exporter instance is returned every time export 36: return new DestroyableExporter<T>(exporter, originInvoker, overrideSubscribeUrl, registedProviderUrl); 37: }
- 第 4 行:调用 #doLocalExport(invoker) 方法,暴露服务。
- 第 7 行:调用 #getRegistryUrl(originInvoker) 方法,获得注册中心 URL 。代码如下:
```plain text plain /** * 获得注册中心 URL * * @param originInvoker 原始 Invoker * @return URL */ private URL getRegistryUrl(Invoker<?> originInvoker) { URL registryUrl = originInvoker.getUrl(); if (Constants.REGISTRY_PROTOCOL.equals(registryUrl.getProtocol())) { // protocol String protocol = registryUrl.getParameter(Constants.REGISTRY_KEY, Constants.DEFAULT_DIRECTORY); registryUrl = registryUrl.setProtocol(protocol).removeParameter(Constants.REGISTRY_KEY); } return registryUrl; }
1
2
3
4
5
---
```plain text
- <font style="color:rgb(51, 51, 51);">该过程是我们在 </font>[《精尽 Dubbo 源码分析 —— 服务暴露(一)之本地暴露(Injvm)》「2.1 loadRegistries」](http://svip.iocoder.cn/Dubbo/service-export-remote-dubbo/#)<font style="color:rgb(51, 51, 51);"> 的那张图的反向流程,即</font>**<font style="color:rgb(51, 51, 51);">红线部分</font>**<font style="color:rgb(51, 51, 51);"> :</font><font style="color:rgb(153, 153, 153);">getRegistryUrl</font>
- 第 11 行:获得注册中心对象。
- 第 14 行:调用 #getRegistedProviderUrl(originInvoker) 方法,获得服务提供者 URL 。代码如下:
```plain text plain private URL getRegistedProviderUrl(final Invoker<?> originInvoker) { // 从注册中心的 export 参数中,获得服务提供者的 URL URL providerUrl = getProviderUrl(originInvoker); //The address you see at the registry return providerUrl.removeParameters(getFilteredKeys(providerUrl)) // 移除 .hide 为前缀的参数 .removeParameter(Constants.MONITOR_KEY) // monitor .removeParameter(Constants.BIND_IP_KEY) // bind.ip .removeParameter(Constants.BIND_PORT_KEY) // bind.port .removeParameter(QOS_ENABLE) // qos.enable .removeParameter(QOS_PORT) // qos.port .removeParameter(ACCEPT_FOREIGN_IP); // qos.accept.foreign.ip } private URL getProviderUrl(final Invoker<?> origininvoker) { String export = origininvoker.getUrl().getParameterAndDecoded(Constants.EXPORT_KEY); // export if (export == null || export.length() == 0) { throw new IllegalArgumentException(“The registry export url is null! registry: “ + origininvoker.getUrl()); } return URL.valueOf(export); } private static String[] getFilteredKeys(URL url) { Map<String, String> params = url.getParameters(); if (params != null && !params.isEmpty()) { List
1
2
3
4
5
6
---
```plain text
- **<font style="color:rgb(51, 51, 51);">重点</font>**<font style="color:rgb(51, 51, 51);">,从注册中心的 URL 中获得 </font><font style="color:rgb(51, 51, 51);">export</font><font style="color:rgb(51, 51, 51);"> 参数对应的值,即服务提供者的 URL 。</font>
- <font style="color:rgb(51, 51, 51);">移除</font>**<font style="color:rgb(51, 51, 51);">多余</font>**<font style="color:rgb(51, 51, 51);">的参数。因为,这些参数注册到注册中心没有实际的用途。</font>
- 第 17 行:配置项 register ,服务提供者是否注册到配置中心。
- 第 20 行:调用 ProviderConsumerRegTable#registerProvider(invoker, registryUrl) 方法,向本地注册表,注册服务提供者。
- 第 24 行:调用 #register(registryUrl, registedProviderUrl) 方法,向注册中心注册服务提供者(自己)。代码如下:
```plain text plain public void register(URL registryUrl, URL registedProviderUrl) { Registry registry = registryFactory.getRegistry(registryUrl); registry.register(registedProviderUrl); }
1
2
3
4
5
---
```plain text
- <font style="color:rgb(51, 51, 51);">调用 </font><font style="color:rgb(51, 51, 51);">RegistryService#register(url)</font><font style="color:rgb(51, 51, 51);"> 方法,在 </font>[《精尽 Dubbo 源码分析 —— 注册中心(一)之抽象 API》「3. RegistryService」](http://svip.iocoder.cn/Dubbo/registry-api/?self)<font style="color:rgb(51, 51, 51);"> ,有详细解析。</font>
- 第 25 行:标记向本地注册表的注册服务提供者,已经注册。
- 第 28 至 34 行:使用 OverrideListener 对象,订阅配置规则。详细解析,见 《精尽 Dubbo 源码解析 —— 集群容错(六)之 Configurator 实现》 中。
- 第 36 行:创建 DestroyableExporter 对象。
3.2.3 doLocalExport
#doLocalExport() 方法,暴露服务。此处的 Local 指的是,本地启动服务,但是不包括向注册中心注册服务的意思。代码如下:
```plain text plain 1: /** 2: * 暴露服务。 3: * 4: * 此处的 Local 指的是,本地启动服务,但是不包括向注册中心注册服务的意思。 5: * 6: * @param originInvoker 原始 Invoker 7: * @param
1
2
3
4
5
6
7
8
9
10
11
---
- 第 13 行:调用
#getCacheKey(originInvoker)
方法,获得在
bounds
中的缓存 Key 。代码如下:
```plain text
plain /** * Get the key cached in bounds by invoker * * 获 取invoker 在 bounds中 缓存的key * * @param originInvoker 原始 Invoker * @return url 字符串 */ private String getCacheKey(final Invoker<?> originInvoker) { URL providerUrl = getProviderUrl(originInvoker); return providerUrl.removeParameters("dynamic", "enabled").toFullString(); }
- 第 14 至 18 行:从 bounds 中,获得已经暴露过的 ExporterChangeableWrapper 对象。
- 第 20 至 28 行:未暴露过,进行暴露服务。
- 第 22 行:调用 #getProviderUrl(originInvoker) 方法,获得服务提供者的 URL 。
- 第 22 行:创建 com.alibaba.dubbo.registry.integration.RegistryProtocol.InvokerDelegete 对象。
- InvokerDelegete 实现 com.alibaba.dubbo.rpc.protocol.InvokerWrapper 类,主要增加了 #getInvoker() 方法,获得真实的,非 InvokerDelegete 的 Invoker 对象。因为,可能会存在 InvokerDelegete.invoker 也是 InvokerDelegete 类型的情况。
- 第 25 行:调用 DubboProtocol#export(invoker) 方法,暴露服务,返回 Exporter 对象。
- 在 「4.3 DubboProtocol」 中,详细分享。
- 若此若是其他 协议,若调用对应协议的 XXXProtocol#export(invoker) 方法。
- 第 25 行:使用【创建的 Exporter 对象】+【绑定 originInvoker 】,创建 ExporterChangeableWrapper 对象。这样, originInvoker 就和 Exporter 对象,形成了 的关系。
- ExporterChangeableWrapper 在 「4.1 ExporterChangeableWrapper」 看详细代码。
- 第 27 行:添加到 bounds 。
3.3 DubboProtocol
com.alibaba.dubbo.rpc.protocol.dubbo.DubboProtocol ,实现 AbstractProtocol 抽象类,Dubbo 协议实现类。
3.3.1 属性
属性相关,代码如下:
友情提示,仅包含本文涉及的属性。
```plain text plain // … 省略部分和本文无关的属性。 /** * 通信服务器集合 * * key: 服务器地址。格式为:host:port */ private final Map<String, ExchangeServer> serverMap = new ConcurrentHashMap<String, ExchangeServer>(); // <host:port,Exchanger>
1
2
3
4
5
6
7
8
9
10
11
12
13
14
15
---
- serverMap**服务器地址**
属性,通信服务器集合。其中,Key 为
,格式为
host:port
。
### 3.3.2 export
本文涉及的 #export(invoker) 方法,代码如下:
```plain text
plain 1: public <T> Exporter<T> export(Invoker<T> invoker) throws RpcException { 2: URL url = invoker.getUrl(); 3: 4: // 创建 DubboExporter 对象,并添加到 `exporterMap` 。 5: // export service. 6: String key = serviceKey(url); 7: DubboExporter<T> exporter = new DubboExporter<T>(invoker, key, exporterMap); 8: exporterMap.put(key, exporter); 9: 10: // TODO 【8033 参数回调】 11: //export an stub service for dispatching event 12: Boolean isStubSupportEvent = url.getParameter(Constants.STUB_EVENT_KEY, Constants.DEFAULT_STUB_EVENT); 13: Boolean isCallbackservice = url.getParameter(Constants.IS_CALLBACK_SERVICE, false); 14: if (isStubSupportEvent && !isCallbackservice) { 15: String stubServiceMethods = url.getParameter(Constants.STUB_EVENT_METHODS_KEY); 16: if (stubServiceMethods == null || stubServiceMethods.length() == 0) { 17: if (logger.isWarnEnabled()) { 18: logger.warn(new IllegalStateException("consumer [" + url.getParameter(Constants.INTERFACE_KEY) + 19: "], has set stubproxy support event ,but no stub methods founded.")); 20: } 21: } else { 22: stubServiceMethodsMap.put(url.getServiceKey(), stubServiceMethods); 23: } 24: } 25: 26: // 启动服务器 27: openServer(url); 28: 29: // 初始化序列化优化器 30: optimizeSerialization(url); 31: return exporter; 32: }
- 第 6 行:调用 #serviceKey(url) 方法,获得服务键。该方法从父类继承而来。
- 第 7 行:创建 DubboExporter 对象。
- 在 「4.3 DubboExporter」 详细解析。
- 第 8 行:添加到 exporterMap 中。该属性从父类继承而来。
- 第 10 至 24 行:TODO 【8033 参数回调】
- 第 27 行:调用 #openServer(url) 方法,启动服务器。
- 第 30 行:调用 《精尽 Dubbo 源码分析 —— 序列化(一)之总体实现》 #optimizeSerialization(url) 方法,初始化序列化优化器。在 中,详细解析。
3.3.3 openServer
友情提示:本小节的内容,胖友先看过 《精尽 Dubbo 源码分析 —— NIO 服务器》 所有的文章。
#openServer(url) 方法,启动通信服务器。代码如下:
```plain text plain /** * 通信客户端集合 * * key: 服务器地址。格式为:host:port */ private final Map<String, ReferenceCountExchangeClient> referenceClientMap = new ConcurrentHashMap<String, ReferenceCountExchangeClient>(); // <host:port,Exchanger> 1: /** 2: * 启动服务器 3: * 4: * @param url URL 5: */ 6: private void openServer(URL url) { 7: // find server. 8: String key = url.getAddress(); 9: //client can export a service which’s only for server to invoke 10: boolean isServer = url.getParameter(Constants.IS_SERVER_KEY, true); // isserver 11: if (isServer) { 12: ExchangeServer server = serverMap.get(key); 13: if (server == null) { 14: serverMap.put(key, createServer(url)); 15: } else { 16: // server supports reset, use together with override 17: server.reset(url); 18: } 19: } 20: }
1
2
3
4
5
6
7
8
9
10
11
12
13
14
15
16
17
18
19
20
21
22
23
24
25
26
27
28
---
- 第 8 行:获得服务器地址。
- 第 10 行:配置项
isserver
,可以暴露一个仅当前 JVM 可调用的服务。目前该配置项已经不存在。
- 第 12 行:从 **不重复创建**
serverMap
获得对应服务器地址已存在的通信服务器。即,
。
- 第 13 至 14 行:通信服务器不存在,调用
#createServer(url)
方法,创建服务器。
- 第 15 至 18 行:通信服务器已存在,调用
Server#reset(url)
方法,重置服务器的属性。
- 为什么**会存在**
呢?因为键是
host:port
,那么例如,多个 Service 共用同一个 Protocol ,服务器是同一个对象。
### 3.3.4 createServer
#createServer(url) 方法,创建并启动通信服务器。代码如下:
```plain text
plain 1: private ExchangeServer createServer(URL url) { 2: // 默认开启 server 关闭时发送 READ_ONLY 事件 3: // send readonly event when server closes, it's enabled by default 4: url = url.addParameterIfAbsent(Constants.CHANNEL_READONLYEVENT_SENT_KEY, Boolean.TRUE.toString()); 5: // 默认开启 heartbeat 6: // enable heartbeat by default 7: url = url.addParameterIfAbsent(Constants.HEARTBEAT_KEY, String.valueOf(Constants.DEFAULT_HEARTBEAT)); 8: 9: // 校验 Server 的 Dubbo SPI 拓展是否存在 10: String str = url.getParameter(Constants.SERVER_KEY, Constants.DEFAULT_REMOTING_SERVER); 11: if (str != null && str.length() > 0 && !ExtensionLoader.getExtensionLoader(Transporter.class).hasExtension(str)) { 12: throw new RpcException("Unsupported server type: " + str + ", url: " + url); 13: } 14: 15: // 设置编解码器为 `"Dubbo"` 16: url = url.addParameter(Constants.CODEC_KEY, DubboCodec.NAME); 17: 18: // 启动服务器 19: ExchangeServer server; 20: try { 21: server = Exchangers.bind(url, requestHandler); 22: } catch (RemotingException e) { 23: throw new RpcException("Fail to start server(url: " + url + ") " + e.getMessage(), e); 24: } 25: 26: // 校验 Client 的 Dubbo SPI 拓展是否存在 27: str = url.getParameter(Constants.CLIENT_KEY); 28: if (str != null && str.length() > 0) { 29: Set<String> supportedTypes = ExtensionLoader.getExtensionLoader(Transporter.class).getSupportedExtensions(); 30: if (!supportedTypes.contains(str)) { 31: throw new RpcException("Unsupported client type: " + str); 32: } 33: } 34: return server; 35: }
- 第 4 行:默认开启 Server 关闭时,发送 READ_ONLY 事件。
- 第 7 行:默认开启心跳 功能。
- 第 9 至 13 行:校验配置的 Server 的 Dubbo SPI 拓展是否存在。若不存在,抛出 RpcException 异常。
- 第 16 行:设置编解码器为 “Dubbo” 协议,即 DubboCountCodec 。
- 第 18 至 24 行:调用 Exchangers#bind(url, handler) 方法,启动服务器。具体 requestHanlder 属性值的实现,我们放在 Dubbo 协议下的 RPC 的文章里分享。 requestHanlder 属性的简化代码如下:
```plain text plain private ExchangeHandler requestHandler = new ExchangeHandlerAdapter() { public Object reply(ExchangeChannel channel, Object message) throws RemotingException { // …. 省略具体实现代码 return invoker.invoke(inv); } }
1
2
3
4
5
6
7
8
9
10
11
12
13
14
15
16
17
18
19
20
21
22
23
24
25
---
- 第 26 至 33 行:校验配置的 Client 的 Dubbo SPI 拓展是否存在。若不存在,抛出 RpcException 异常。默认情况下,未配置,所以不会校验。
- 第 34 行:返回通信服务器。
# 4. Exporter
本文涉及的 Exporter 类图如下:

Exporter 类图
## 4.1 ExporterChangeableWrapper
[com.alibaba.dubbo.registry.integration.RegistryProtocol.ExporterChangeableWrapper](https://github.com/YunaiV/dubbo/blob/8de6d56d06965a38712c46a0220f4e59213db72f/dubbo-registry/dubbo-registry-api/src/main/java/com/alibaba/dubbo/registry/integration/RegistryProtocol.java#L422-L454) ,实现 Exporter 接口,Exporter 可变的包装器。
- 建立【返回的 Exporter】与【Protocol export 出的 Exporter】的对应关系。
- 在 override 时可以进行关系修改。
代码如下:
```plain text
plain private class ExporterChangeableWrapper<T> implements Exporter<T> { /** * 原 Invoker 对象 */ private final Invoker<T> originInvoker; /** * 暴露的 Exporter 对象 */ private Exporter<T> exporter; public ExporterChangeableWrapper(Exporter<T> exporter, Invoker<T> originInvoker) { this.exporter = exporter; this.originInvoker = originInvoker; } public Invoker<T> getOriginInvoker() { return originInvoker; } public Invoker<T> getInvoker() { return exporter.getInvoker(); } public void setExporter(Exporter<T> exporter) { this.exporter = exporter; } public void unexport() { String key = getCacheKey(this.originInvoker); // 移除出 `bounds` bounds.remove(key); // 取消暴露 exporter.unexport(); } }
4.2 DestroyableExporter
com.alibaba.dubbo.registry.integration.RegistryProtocol.DestroyableExporter ,实现 Exporter 接口,可销毁的 Exporter 实现类。
```plain text plain private class ExporterChangeableWrapper
1
2
3
4
5
6
7
8
9
10
11
12
13
14
15
16
17
18
19
20
21
---
- Exporter **代理原始的对应关系**
,建立
Invoker 与
Protocol#export(Invoker invoker)
方法返回的 Exporter 的
。
- 在配置规则发生变化时,可调用 **对应关系**[《精尽 Dubbo 源码解析 —— 集群容错(六)之 Configurator 实现》](http://svip.iocoder.cn/Dubbo/cluster-6-impl-configurator/?self=)
#setExporter(Exporter)
方法,修改
。详细解析,见
。
## 4.3 DubboExporter
[com.alibaba.dubbo.rpc.protocol.dubbo.DubboExporter](https://github.com/YunaiV/dubbo/blob/8de6d56d06965a38712c46a0220f4e59213db72f/dubbo-rpc/dubbo-rpc-default/src/main/java/com/alibaba/dubbo/rpc/protocol/dubbo/DubboExporter.java) ,实现 AbstractExporter 抽象类,Dubbo Exporter 实现类。代码如下:
```plain text
plain public class DubboExporter<T> extends AbstractExporter<T> { /** * 服务键 */ private final String key; /** * Exporter 集合 * * key: 服务键 * * 该值实际就是 {@link com.alibaba.dubbo.rpc.protocol.AbstractProtocol#exporterMap} */ private final Map<String, Exporter<?>> exporterMap; public DubboExporter(Invoker<T> invoker, String key, Map<String, Exporter<?>> exporterMap) { super(invoker); this.key = key; this.exporterMap = exporterMap; } @Override public void unexport() { // 取消暴露 super.unexport(); // 移除 exporterMap.remove(key); } }
- key 属性,服务键。
- #exporterMap 属性,Exporter 集合。在上文 DubboProtocol#export(invoker) 方法中,我们可以看到,该属性就是 AbstractProtocol.exporterMap 属性。
- 构造方法发起 , 暴露,将自己添加到 exporterMap 中。
- #unexport()取消 方法, 暴露,将自己移除出 exporterMap 中。
666. 彩蛋
知识星球
写的有点神情恍惚。
一度以为自己在老家。
夜,02:02 ,睡觉….

