优雅停机
本文基于 Dubbo 2.6.1 版本,望知悉。
1. 概述
本文分享 Dubbo 的优雅停机 Graceful Shutdown ,对应 《Dubbo 用户指南 —— 优雅停机》 。
定义如下:
Dubbo 是通过 JDK 的 ShutdownHook 来完成优雅停机的,所以如果用户使用 kill -9 PID 等强制关闭指令,是不会执行优雅停机的,只有通过 kill PID 时,才会执行。
- 这块,我们在 「2. ShutdownHook」 中,详细解析。
原理如下:
服务提供方
- 停止时,先标记为不接收新请求,新请求过来时直接报错,让客户端重试其它机器。 //<1>
- 然后,检测线程池中的线程是否正在运行,如果有,等待所有线程执行完成,除非超时,则强制关闭。 // <2>
服务消费方
- 停止时,不再发起新的调用请求,所有新的调用在客户端即报错。 // <3>
- 然后,检测有没有请求的响应还没有返回,等待响应返回,除非超时,则强制关闭。 // <4>
- <1>READONLYEVENT《精尽 Dubbo 源码分析 —— NIO 服务器(四)之 Exchange 层》「4.1.4 优雅关闭」 <2> :基于 事件,在 中,见 HeaderExchangeServer 的 。
- <3>《精尽 Dubbo 源码分析 —— NIO 服务器(四)之 Exchange 层》「2.1.2 发送请求」「2.1.3 优雅关闭」 <4> :在 中,见 HeaderExchangeChannel 的 和 。
- 因为之前文章是拆开整体 的,所以下文会提供下 的顺序图。
2. ShutdownHook
Dubbo 的优雅停机 ShutdownHook 在 AbstractConfig 的静态代码块初始化,代码如下:
```plain text plain static { Runtime.getRuntime().addShutdownHook(new Thread(new Runnable() { public void run() { if (logger.isInfoEnabled()) { logger.info(“Run shutdown hook now.”); } ProtocolConfig.destroyAll(); } }, “DubboShutdownHook”)); }
1
2
3
4
5
6
7
8
9
10
11
12
---
- 从代码的位置上来说,这不是一个**好能够合适**
的位置。但是考虑到保证
被初始化到 ShutdownHook ,这又是一个
的位置。当然,从官方的 TODO 来说,未来可能会换地方。
- ProtocolConfig#destroyAll()
方法,代码如下:
```plain text
plain 1: public static void destroyAll() { 2: // 忽略,若已经销毁 3: if (!destroyed.compareAndSet(false, true)) { 4: return; 5: } 6: // 销毁 Registry 相关 7: AbstractRegistryFactory.destroyAll(); 8: 9: // 等到服务消费,接收到注册中心通知到该服务提供者已经下线,加大了在不重试情况下优雅停机的成功率。 10: // Wait for registry notification 11: try { 12: Thread.sleep(ConfigUtils.getServerShutdownTimeout()); 13: } catch (InterruptedException e) { 14: logger.warn("Interrupted unexpectedly when waiting for registry notification during shutdown process!"); 15: } 16: 17: // 销毁 Protocol 相关 18: ExtensionLoader<Protocol> loader = ExtensionLoader.getExtensionLoader(Protocol.class); 19: for (String protocolName : loader.getLoadedExtensions()) { 20: try { 21: Protocol protocol = loader.getLoadedExtension(protocolName); 22: if (protocol != null) { 23: protocol.destroy(); 24: } 25: } catch (Throwable t) { 26: logger.warn(t.getMessage(), t); 27: } 28: } 29: }
```plain text
- 第 2 至 5 行:
忽略,若已经销毁。
- 第 7 行:调用 AbstractRegistryFactory#destroyAll() 方法,销毁
所有 Registry ,取消应用程序中的服务提供者和消费者的订阅与注册。详细解析,见 「2.1 AbstractRegistryFactory」 中。
- 第 9 至 15 行:sleep
等待一段时间,用于其他应用程序的服务消费者,接收到注册中心通知,该应用程序的服务提供者已经下线,加大了在不重试情况下优雅停机的成功率。
- 当然,这不是
绝对能等待到,而是开发者自己配置 "dubbo.service.shutdown.wait" 参数,设置等待的时长(单位:毫秒)。ConfigUtils#getServerShutdownTimeout() 方法,代码如下: ```
- 当然,这不是
```plain text plain public static int getServerShutdownTimeout() { // 默认,10 * 1000 毫秒 int timeout = Constants.DEFAULT_SERVER_SHUTDOWN_TIMEOUT; // 获得 “dubbo.service.shutdown.wait” 配置项,单位:毫秒 String value = ConfigUtils.getProperty(Constants.SHUTDOWN_WAIT_KEY); if (value != null && value.length() > 0) { try { timeout = Integer.parseInt(value); } catch (Exception e) { } // 若为空,获得 “dubbo.service.shutdown.wait.seconds” 配置项,单位:秒。 // ps:目前已经废弃该参数,推荐使用 “dubbo.service.shutdown.wait” } else { value = ConfigUtils.getProperty(Constants.SHUTDOWN_WAIT_SECONDS_KEY); if (value != null && value.length() > 0) { try { timeout = Integer.parseInt(value) * 1000; } catch (Exception e) { } } } // 返回 return timeout; }
1
2
3
4
5
6
---
```plain text
+ **<font style="color:rgb(51, 51, 51);">默认</font>**<font style="color:rgb(51, 51, 51);"> 10 * 1000 毫秒。</font>
* <font style="color:rgb(51, 51, 51);">在 </font>[ISSUE#1021:Enhancement for graceful shutdown](https://github.com/apache/incubator-dubbo/pull/1021)<font style="color:rgb(51, 51, 51);"> ,是针对这块的讨论,非常有趣,胖友一定要看看。</font><font style="color:rgb(51, 51, 51);">目前不管是用的最多的2.5.3版本还是最新的2.5.7版本,亲自测试在不设置重试机制下是无法做到优雅停机的,这次改动主要是修改一点点代码,加上可配置的等待时间,就能简单的做到“不开启重试也能优雅停机”。</font><font style="color:rgb(51, 51, 51);">其主要实现机制就是在【provider断连注册中心之后,关闭应答之前】和【consumer移除掉invoker后,关闭client之前】这两个阶段加入可配置的等待时间,目前亲测可以做到不配置重试也能优雅停机。</font><font style="color:rgb(51, 51, 51);">因为现在大多数用dubbo的公司,为了避免极端情况下的雪崩和流量风暴,大部分接口都会关闭重试机制,这样,对于当前dubbo优雅停机的设定,就无法做到优雅停机了,所以这里通过比较简单的方式,加大了在不重试情况下优雅停机的成功率。</font>
- 第 17 至 28 行:销毁所有 Protocol 。目前分层两类 Protocol :
- 和 Registry 集成的 Protocol 实现类 RegistryProtocol注册「2.3 RegistryProtocol」 ,关注服务的 。具体的销毁逻辑,见 中。
- 具体协议暴露引用常用「2.2 DubboProtocol」 对应的 Protocol 实现类,例如 dubbo:// 对应的 DubboProtocol 、 hessian:// 对应的 HessianProtocol ,关注服务的 和 。因为 DubboProtocol 是最 的,所以我们以它为例子,在 中分享。
2.1 AbstractRegistryFactory
#destroyAll() 方法,销毁所有 Registry 。代码如下:
```plain text plain private static final Map<String, Registry> REGISTRIES = new ConcurrentHashMap<String, Registry>(); public static void destroyAll() { if (LOGGER.isInfoEnabled()) { LOGGER.info(“Close all registries “ + getRegistries()); } // 获得锁 LOCK.lock(); try { // 销毁 for (Registry registry : getRegistries()) { try { registry.destroy(); } catch (Throwable e) { LOGGER.error(e.getMessage(), e); } } // 清空缓存 REGISTRIES.clear(); } finally { // 释放锁 LOCK.unlock(); } }
1
2
3
4
5
6
7
8
9
10
11
12
13
---
- 调用
Registry#destroy()
方法,销毁每个 Registry 。
- AbstractRegistry 实现了**公用注册订阅**
的销毁逻辑:取消
和
。代码如下:
```plain text
plain @Override public void destroy() { // 已销毁,跳过 if (!destroyed.compareAndSet(false, true)) { return; } if (logger.isInfoEnabled()) { logger.info("Destroy registry:" + getUrl()); } // 取消注册 Set<URL> destroyRegistered = new HashSet<URL>(getRegistered()); if (!destroyRegistered.isEmpty()) { for (URL url : new HashSet<URL>(getRegistered())) { if (url.getParameter(Constants.DYNAMIC_KEY, true)) { try { unregister(url); // 取消注册 if (logger.isInfoEnabled()) { logger.info("Destroy unregister url " + url); } } catch (Throwable t) { logger.warn("Failed to unregister url " + url + " to registry " + getUrl() + " on destroy, cause: " + t.getMessage(), t); } } } } // 取消订阅 Map<URL, Set<NotifyListener>> destroySubscribed = new HashMap<URL, Set<NotifyListener>>(getSubscribed()); if (!destroySubscribed.isEmpty()) { for (Map.Entry<URL, Set<NotifyListener>> entry : destroySubscribed.entrySet()) { URL url = entry.getKey(); for (NotifyListener listener : entry.getValue()) { try { unsubscribe(url, listener); // 取消订阅 if (logger.isInfoEnabled()) { logger.info("Destroy unsubscribe url " + url); } } catch (Throwable t) { logger.warn("Failed to unsubscribe url " + url + " to registry " + getUrl() + " on destroy, cause: " + t.getMessage(), t); } } } } }
```plain text
- 无论是服务
提供者还是消费者,都会向 Registry 发起注册和订阅,所以都需要进行取消。 ```
- AbstractRegistry 的子类公用重试任务 FailbackRegistry ,实现销毁 的 。代码如下:
```plain text plain @Override public void destroy() { // 忽略,若已经销毁 if (!canDestroy()) { return; } // 调用父方法,取消注册和订阅 super.destroy(); // 销毁重试任务 try { retryFuture.cancel(true); } catch (Throwable t) { logger.warn(t.getMessage(), t); } } protected boolean canDestroy(){ return destroyed.compareAndSet(false, true); }
1
2
3
4
5
6
7
8
9
10
---
- FailbackRegistry 有**多种客户端连接Zookeeper**
实现类,会有销毁其对应的
的逻辑。以
Registry 举例子。代码如下:
```plain text
plain @Override public void destroy() { // 调用父方法,取消注册和订阅 super.destroy(); try { // 关闭 Zookeeper 客户端连接 zkClient.close(); } catch (Exception e) { logger.warn("Failed to close zookeeper client " + getUrl() + ", cause: " + e.getMessage(), e); } }
2.2 DubboProtocol
#destroy() 方法,销毁所有通信 ExchangeClient 和 ExchangeServer 。代码如下:
```plain text plain 1: @SuppressWarnings(“Duplicates”) 2: @Override 3: public void destroy() { 4: // 销毁所有 ExchangeServer 5: for (String key : new ArrayList
1
2
3
4
5
6
7
8
9
10
11
12
13
14
15
16
17
18
19
20
21
22
23
24
25
26
27
28
29
30
31
32
---
- 实际情况下,一个应用程序即可以是服务**提供者消费者**
,又是服务
。因此,需要关闭 ExchangeClient 和 ExchangeServer 。
- 第 4 至 17 行:**循环**[「2.2.1 HeaderExchangeServer」](http://svip.iocoder.cn/Dubbo/graceful-shutdown/#)
调用
HeaderExchangeServer#close(timeout)
方法,销毁所有 ExchangeServer 。详细解析,见
。
- 第 19 至 32 行:**循环在该方法内部**[「2.2.2 HeaderExchangeClient」](http://svip.iocoder.cn/Dubbo/graceful-shutdown/#)
调用
ReferenceCountExchangeClient#close(timeout)
方法,销毁所有 ReferenceCountExchangeClient 。
,会调用
HeaderExchangeClient#close(timeout)
方法,关闭 HeaderExchangeClient 对象。详细解析,见
。
- 第 33 至 46 行:**循环**[精尽 Dubbo 源码分析 —— 服务引用(二)之远程引用(Dubbo)](http://svip.iocoder.cn/Dubbo/reference-refer-dubbo/?self=)[「5.2 LazyConnectExchangeClient」](http://svip.iocoder.cn/Dubbo/graceful-shutdown/#)
调用
LazyConnectExchangeClient#close(timeout)
方法,进行关闭。关于 LazyConnectExchangeClient ,详细见
的
。
- 第 48 行:【TODO 8033】 参数回调
- 第 49 行:调用**父**
AbstractExporter#unexport()
方法,取消服务的暴露( Exporter )。代码如下:
```plain text
plain 1: @Override 2: public void destroy() { 3: // 销毁协议对应的服务消费者的所有 Invoker 4: for (Invoker<?> invoker : invokers) { 5: if (invoker != null) { 6: invokers.remove(invoker); 7: try { 8: if (logger.isInfoEnabled()) { 9: logger.info("Destroy reference: " + invoker.getUrl()); 10: } 11: invoker.destroy(); 12: } catch (Throwable t) { 13: logger.warn(t.getMessage(), t); 14: } 15: } 16: } 17: // 销毁协议对应的服务提供者的所有 Exporter 18: for (String key : new ArrayList<String>(exporterMap.keySet())) { 19: Exporter<?> exporter = exporterMap.remove(key); 20: if (exporter != null) { 21: try { 22: if (logger.isInfoEnabled()) { 23: logger.info("Unexport service: " + exporter.getInvoker().getUrl()); 24: } 25: exporter.unexport(); 26: } catch (Throwable t) { 27: logger.warn(t.getMessage(), t); 28: } 29: } 30: } 31: }
```plain text
- 第 3 至 16 行:
循环,销毁协议( 此处为 DubboProtocol )对应的服务消费者的所有 Invoker( 此处为 DubboInvoker ) 。详细解析,见 「2.2.3 DubboInvoker」 。
- 第 17 至 30 行:
循环,销毁协议( 此处为 DubboProtocol )对应的服务提供者的所有 Exporter( 此处为 DubboExporter ) 。详细解析,见 「2.2.4 DubboExporter」 。 ```
2.2.1 HeaderExchangeServer
#close(timeout) 方法,整体流程如下图:
close
- 红Protocol 的 Dubbo SPI Wrapper 实现类 框部分:因为 ProtocolListenerWrapper 和 ProtocolFilterWrapper 和 ,所以调用 DubboProtocol#destroy() 方法时,会先调用它们。目前仅仅是一层包装,没有逻辑 ,代码如下:
```plain text plain // ProtocolListenerWrapper.java @Override public void destroy() { protocol.destroy(); } // ProtocolFilterWrapper.java @Override public void destroy() { protocol.destroy(); }
1
2
3
4
5
6
7
8
9
10
11
12
13
14
15
16
17
18
19
20
21
22
23
24
25
26
27
28
29
30
31
32
33
34
35
36
37
38
39
40
41
42
43
44
---
- **绿优雅**[《精尽 Dubbo 源码分析 —— NIO 服务器(四)之 Exchange 层》](http://svip.iocoder.cn/Dubbo/remoting-api-exchange/?self=)[「4.1.4 优雅关闭」](http://svip.iocoder.cn/Dubbo/graceful-shutdown/#)
框部分:HeaderExchangeServer 的
关闭流程,详细解析见
的
。
- **黄真正服务器**[《精尽 Dubbo 源码分析 —— NIO 服务器(六)之 Netty4 实现》](http://svip.iocoder.cn/Dubbo/remoting-impl-netty4//?self=)[「关闭服务器」](http://svip.iocoder.cn/Dubbo/graceful-shutdown/#)
框部分:NettyServer 关闭
Netty 相关
组件,详细解析见
的
。
- ExecutorUtil 提供了两种**关闭**[「3. ExecutorUtil」](http://svip.iocoder.cn/Dubbo/graceful-shutdown/#)
方法,在本文的
详细解析 。
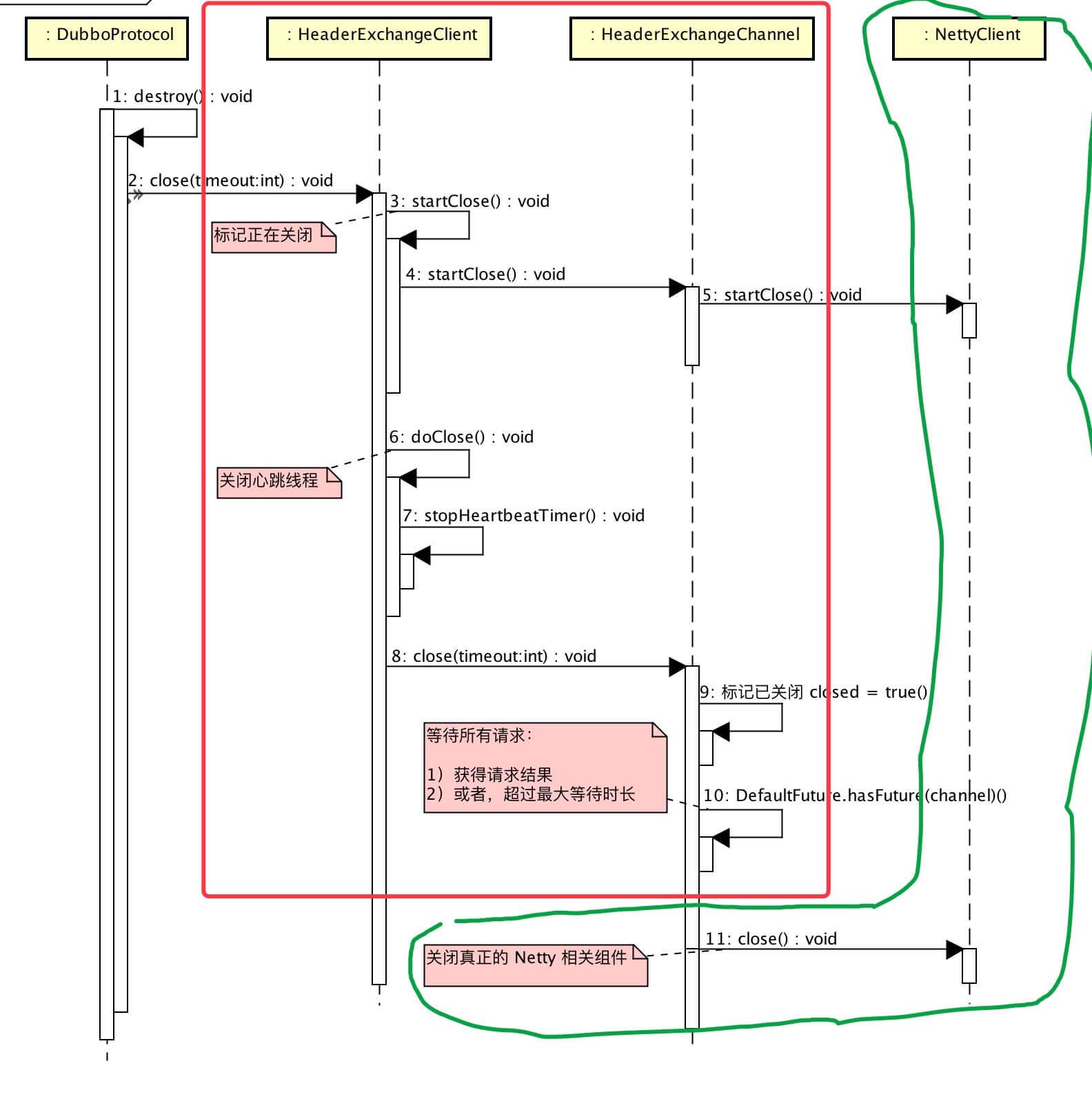
### 2.2.2 HeaderExchangeClient
#close(timeout) 方法,整体流程如下图:

close
- **红优雅**[《精尽 Dubbo 源码分析 —— NIO 服务器(四)之 Exchange 层》](http://svip.iocoder.cn/Dubbo/remoting-api-exchange/?self=)[「2.1.3 优雅关闭」](http://svip.iocoder.cn/Dubbo/graceful-shutdown/#)
框部分:HeaderExchangeClient 的
关闭流程,详细解析见
的
。
- **绿真正客户端**[《精尽 Dubbo 源码分析 —— NIO 服务器(六)之 Netty4 实现》](http://svip.iocoder.cn/Dubbo/remoting-impl-netty4//?self=)[「关闭通道」](http://svip.iocoder.cn/Dubbo/graceful-shutdown/#)
框部分:NettyClient 关闭
Netty 相关
组件,详细解析见
的
。
### 2.2.3 DubboInvoker
#destroy() 方法,销毁 ExchangeClient 。代码如下:
```plain text
plain 1: @Override 2: public void destroy() { 3: // 忽略,若已经销毁 4: if (super.isDestroyed()) { 5: return; 6: } else { 7: // double check to avoid dup close 8: // 双重锁校验,避免已经关闭 9: destroyLock.lock(); 10: try { 11: if (super.isDestroyed()) { 12: return; 13: } 14: // 标记关闭 15: super.destroy(); 16: // 移除出 `invokers` 17: if (invokers != null) { 18: invokers.remove(this); 19: } 20: // 关闭 ExchangeClient 们 21: for (ExchangeClient client : clients) { 22: try { 23: client.close(ConfigUtils.getServerShutdownTimeout()); 24: } catch (Throwable t) { 25: logger.warn(t.getMessage(), t); 26: } 27: } 28: } finally { 29: // 释放锁 30: destroyLock.unlock(); 31: } 32: } 33: }
- 代码比较易懂,胖友看代码注释。下面只挑选几个方法分享。
- 父 AbstractInvoker#isDestroyed() 方法,判断是否已经销毁。代码如下:
```plain text plain /** * 是否销毁 */ private AtomicBoolean destroyed = new AtomicBoolean(false); public boolean isDestroyed() { return destroyed.get(); }
1
2
3
4
5
6
7
8
9
---
- **父**
AbstractInvoker#destroy()
方法,标记已经销毁。代码如下:
```plain text
plain /** * 是否可用 */ private volatile boolean available = true; @Override public void destroy() { if (!destroyed.compareAndSet(false, true)) { return; } setAvailable(false); } protected void setAvailable(boolean available) { this.available = available; }
```plain text
- 并且,会标记 DubboInvoker 已经
不可用。
- 标记已经销毁后,再调用 #invoke(Invocation) 方法,会抛出 RpcException 异常。代码如下:
```
```plain text plain @Override public Result invoke(Invocation inv) throws RpcException { if (destroyed.get()) { throw new RpcException(“Rpc invoker for service “ + this + “ on consumer “ + NetUtils.getLocalHost() + “ use dubbo version “ + Version.getVersion() + “ is DESTROYED, can not be invoked any more!”); } // … 省略其他代码 }
1
2
3
4
5
---
```plain text
* <font style="color:rgb(51, 51, 51);">x</font>
- 第 20 至 27 行:循环 ,调用 ReferenceCountExchangeClient#close(timeout) 方法,关闭客户端。 实际上,在 DubboProtocol#destroy() 方法中,已经关闭客户端。虽然看起来重复,实际不然。因为远程服务提供者关闭时, DubboInvoker 需要进行销毁,此时必须关闭客户端的链接。所以,DubboInvoker 必须有这块逻辑。
2.2.4 DubboExporter
#unexport() 方法,取消暴露。代码如下:
```plain text plain /** * 服务键 */ private final String key; /** * Exporter 集合 * * key: 服务键 * * 该值实际就是 {@link com.alibaba.dubbo.rpc.protocol.AbstractProtocol#exporterMap} */ private final Map<String, Exporter<?» exporterMap; @Override public void unexport() { // 取消暴露 super.unexport(); // 移除自己 exporterMap.remove(key); }
1
2
3
4
5
6
7
8
9
---
- 调用**父**
AbstractExporter#unexport()
方法,取消暴露。代码如下:
```plain text
plain /** * Invoker 对象 */ private final Invoker<T> invoker; /** * 是否取消暴露服务 */ private volatile boolean unexported = false; @Override public void unexport() { // 标记已经取消暴露 if (unexported) { return; } unexported = true; // 销毁 getInvoker().destroy(); }
```plain text
- 其中, invoker 如下图所示:
- 这个 Invoker 通过 JavassistProxyFactory 创建,实际实现了 AbstractProxyInvoker 抽象类。所以 #destroy() 方法如下,代码如下:
```
- 这个 Invoker 通过 JavassistProxyFactory 创建,实际实现了 AbstractProxyInvoker 抽象类。所以 #destroy() 方法如下,代码如下:
```plain text plain @Override public void destroy() { }
1
2
3
4
5
---
```plain text
+ <font style="color:rgb(51, 51, 51);"> 空的,嘿嘿嘿。</font>
2.3 RegistryProtocol
#destroy() 方法,取消所有 Exporter 的暴露。代码如下:
```plain text plain /** * 绑定关系集合。 * * key:服务 Dubbo URL */ private final Map<String, ExporterChangeableWrapper<?» bounds = new ConcurrentHashMap<String, ExporterChangeableWrapper<?»(); @Override public void destroy() { // 获得 Exporter 数组 List<Exporter<?» exporters = new ArrayList<Exporter<?»(bounds.values()); // 取消所有 Exporter 的暴露 for (Exporter<?> exporter : exporters) { exporter.unexport(); } // 清空 bounds.clear(); }
1
2
3
4
5
6
7
8
9
10
11
---
- **循环暴露**
,调用
ExporterChangeableWrapper#unexport()
方法,取消服务
。代码如下:
```plain text
plain /** * 暴露的 Exporter 对象 */ private Exporter<T> exporter; @Override public void unexport() { String key = getCacheKey(this.originInvoker); // 移除出 `bounds` bounds.remove(key); // 取消暴露 exporter.unexport(); }
```plain text
- 因为服务提供者
集成了配置规则 Configurator ,所以需要使用到 ExporterChangeableWrapper ,保存原有 Invoker 对象。
- 也因此,上述所有取消暴露逻辑,是无法销毁 ExporterChangeableWrapper 在 bounds 的映射,需要通过 RegistryProtocol 的 #destroy() 方法实现。
- 也因此,此处调用
暴露的 Exporter 对象exporter ,已经被 AbstractExporter#unexport() 方法,取消暴露。但是呢,这里又不能去掉这块逻辑,因为没准有地方,需要调用 ExporterChangeableWrapper#unexport() 方法呢。 ```
3. ExecutorUtil
3.1 gracefulShutdown
#gracefulShutdown(executor, timeout) 方法,优雅关闭,禁止新的任务提交,将原有任务执行完。
```plain text plain public static void gracefulShutdown(Executor executor, int timeout) { // 忽略,若不是 ExecutorService ,或者已经关闭 if (!(executor instanceof ExecutorService) || isShutdown(executor)) { return; } // 关闭,禁止新的任务提交,将原有任务执行完 final ExecutorService es = (ExecutorService) executor; try { es.shutdown(); // Disable new tasks from being submitted <1> } catch (SecurityException ex2) { return; } catch (NullPointerException ex2) { return; } // 等待原有任务执行完。若等待超时,强制结束所有任务 try { if (!es.awaitTermination(timeout, TimeUnit.MILLISECONDS)) { es.shutdownNow(); } } catch (InterruptedException ex) { // 发生 InterruptedException 异常,也强制结束所有任务 es.shutdownNow(); Thread.currentThread().interrupt(); } // 若未关闭成功,新开线程去关闭 if (!isShutdown(es)) { newThreadToCloseExecutor(es); } }
1
2
3
4
5
6
7
8
9
---
## 3.2 shutdownNow
#shutdownNow(executor, timeout) 方法,**强制**关闭,包括**打断**原有执行中的任务。
```plain text
plain public static void shutdownNow(Executor executor, final int timeout) { // 忽略,若不是 ExecutorService ,或者已经关闭 if (!(executor instanceof ExecutorService) || isShutdown(executor)) { return; } // 立即关闭,包括原有任务也打断 final ExecutorService es = (ExecutorService) executor; try { es.shutdownNow(); // <1> } catch (SecurityException ex2) { return; } catch (NullPointerException ex2) { return; } // 等待原有任务被打断完成 try { es.awaitTermination(timeout, TimeUnit.MILLISECONDS); } catch (InterruptedException ex) { Thread.currentThread().interrupt(); } // 若未关闭成功,新开线程去关闭 if (!isShutdown(es)) { newThreadToCloseExecutor(es); } }
- 和 不是 #gracefulShutdown(executor, timeout) 方法不同的是, <1> 处调用的是 #shutdownNow() 方法,而 #shutdown() 方法。
3.3 newThreadToCloseExecutor
#newThreadToCloseExecutor(ExecutorService) 方法,新开线程,不断强制关闭。
plain text plain private static void newThreadToCloseExecutor(final ExecutorService es) { if (!isShutdown(es)) { shutdownExecutor.execute(new Runnable() { public void run() { try { // 循环 1000 次,不断强制结束线程池 for (int i = 0; i < 1000; i++) { // 立即关闭,包括原有任务也打断 es.shutdownNow(); // 等待原有任务被打断完成 if (es.awaitTermination(10, TimeUnit.MILLISECONDS)) { break; } } } catch (InterruptedException ex) { Thread.currentThread().interrupt(); } catch (Throwable e) { logger.warn(e.getMessage(), e); } } }); } }
666. 彩蛋
理论来说,服务提供者如果要关闭,大体流程如下:
provider => registry :移除自己provider => consumer :我准备关闭了,不要调用我所有 consumer => provider :好的,我知道了provider => consumer :处理完所有原有请求provider 关闭
但是实际情况非常复杂,如果依赖 consumer 去应答和确认。所以 Dubbo 的选择是:
- provider 从 registry ,移除自己。并且 sleep 等待一定时间(开发者可配),等待 consumer 获得到通知。当然,这个过程不是绝对能够成功 的。例如,consumer 连接不上 registry ,但是连的上 provider 。
- provider 通知 consumer ,自己准备关闭,不要请求自己。全部通知完成后,等处理完原有请求。完成后,关闭本地服务器及线程池。
当然,consumer 也有优雅关闭,等待所有发起的请求结束。相对简单的多。
推荐阅读文章:

