聊聊 XA 方案
XA 是 X/Open CAE Specification (Distributed Transaction Processing)模型,它定义的 TM(Transaction Manager)与 RM(Resource Manager)之间进行通信的接口。
Java中 的 javax.transaction.xa.XAResource 定义了 XA 接口,它依赖数据库厂商对 jdbc-driver 的具体实现。
- mysql-connector-java-5.1.30 的实现可参 com.mysql.jdbc.jdbc2.optional.MysqlXAConnection 类。
在 XA 规范中,数据库充当 RM 角色,应用需要充当 TM 的角色,即生成全局的 txId ,调用 XAResource 接口,把多个本地事务协调为全局统一的分布式事务。
目前 XA 有两种实现:
- 基于一阶段提交( 1PC ) 的弱 XA 。
- 基于二阶段提交( 2PC ) 的强 XA 。
弱 XA
弱 XA 的顺序图
- 弱 XA 通过去掉 XA 的 Prepare 阶段,以达到减少资源锁定范围而提升并发性能的效果。典型的实现为在一个业务线程中,遍历所有的数据库连接,依次做 commit 或者 rollback 。
- 弱 XA 同本地事务相比,性能损耗低,但在事务提交的执行过程中,若出现网络故障、数据库宕机等预期之外的异常,将会造成数据不一致,且无法进行回滚。
🦅 解决方案?
基于弱 XA 的事务无需额外的实现成本,相对容易。目前支持的有:
- MyCAT ,具体的源码解析,可以看看 《MyCAT 源码分析 —— XA 分布式事务》 。
- Sharding-Sphere 默认支持。
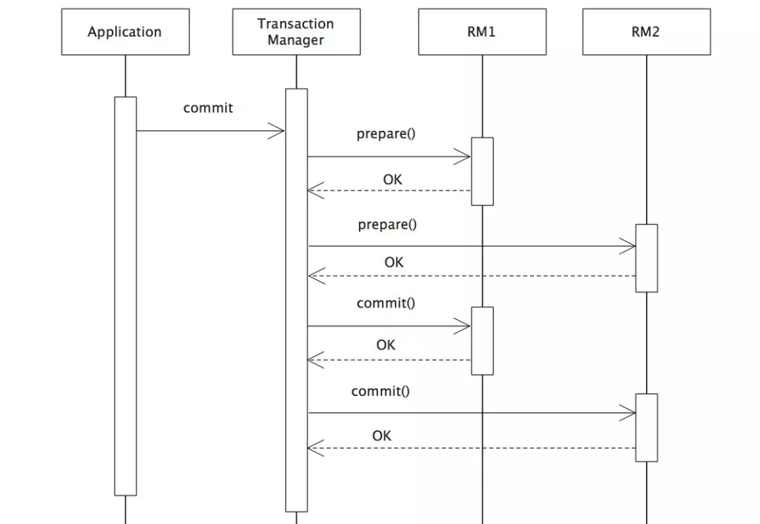
强 XA
强 XA 的顺序图
- 二阶段提交是 XA 的标准实现。它将分布式事务的提交拆分为 2 个阶段:prepare 和 commit/rollback 。
- 第一阶段:事务管理器要求每个涉及到事务的数据库预提交(precommit)此操作,并反映是否可以提交。
- 第二阶段:事务协调器要求每个数据库提交数据,或者回滚数据。
- 开启 XA 全局事务后,所有子事务会按照本地默认的隔离级别锁定资源,并记录 undo 和 redo 日志。然后由 TM 发起 prepare 投票,询问所有的子事务是否可以进行提交:
- 当所有子事务反馈的结果为 “yes” 时,TM 再发起 commit 。
- 若其中任何一个子事务反馈的结果为“no”,TM 则发起 rollback 。
- 如果在 prepare 阶段的反馈结果为 “yes” ,而 commit 的过程中出现宕机等异常时,则在节点服务重启后,可根据 XA recover 再次进行 commit 补偿,以保证数据的一致性。
🦅 优点?
尽量保证了数据的强一致,实现成本较低,在各大主流数据库都有自己实现,对于 MySQL 是从 5.5 开始支持。
🦅 缺点?
单点问题:事务管理器在整个流程中扮演的角色很关键,如果其宕机,比如在第一阶段已经完成,在第二阶段正准备提交的时候事务管理器宕机,资源管理器就会一直阻塞,导致数据库无法使用。
艿艿:如果事务管理器是 Proxy 模式的数据库中间件,并且实现高可用,可能可以解决这个问题。不太肯定,需要到时翻下 Sharding Sphere 的源码。TODO
同步阻塞:在准备就绪之后,资源管理器中的资源一直处于阻塞,直到提交完成,释放资源。
数据不一致:两阶段提交协议虽然为分布式数据强一致性所设计,但仍然存在数据不一致性的可能,比如在第二阶段中,假设协调者发出了事务commit 的通知,但是因为网络问题该通知仅被一部分参与者所收到并执行了 commit 操作,其余的参与者则因为没有收到通知一直处于阻塞状态,这时候就产生了数据的不一致性。艿艿:此处的数据不一致也问题不大,因为使用 xa 会锁定记录,无法被访问。
🦅 解决方案?
Sharding Sphere
Sharding Sphere 支持基于 XA 的强一致性事务解决方案,可以通过 SPI 注入不同的第三方组件作为事务管理器实现 XA 协议,如 Atomikos 和 Narayana 。
Spring JTA + Atomikos
应用场景
这种分布式事务方案,比较适合单块应用里,跨多个库的分布式事务,而且因为严重依赖于数据库层面来搞定复杂的事务,效率很低,绝对不适合高并发的场景。
这个方案,我们很少用,一般来说某个系统内部如果出现跨多个库的这么一个操作,是不合规的。我可以给大家介绍一下, 现在微服务,一个大的系统分成几百个服务,几十个服务。一般来说,我们的规定和规范,是要求每个服务只能操作自己对应的一个数据库。
如果你要操作别的服务对应的库,不允许直连别的服务的库,违反微服务架构的规范,你随便交叉胡乱访问,几百个服务的话,全体乱套,这样的一套服务是没法管理的,没法治理的,可能会出现数据被别人改错,自己的库被别人写挂等情况。
如果你要操作别人的服务的库,你必须是通过调用别的服务的接口来实现,绝对不允许交叉访问别人的数据库。
distributed-transacion-XA


